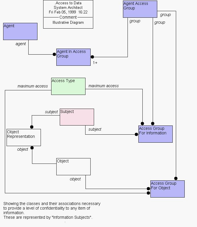
System Architect Picture ".Access to Data"